AMWA BCP-007-02: NMOS With IPMX/USB
Introduction
The VSF/IPMX TR-10-14 technical recommendation defines the transport of a USB stream over TCP/IP. It enables the multiplexed transport of keyboard, mouse, data, audio, and video sub-streams over TCP/IP. Senders and Receivers using the USB transport have their format attribute set to urn:x-nmos:format:data and their transport attribute set to urn:x-nmos:transport:usb. The media_type attribute of a USB Receiver is application/usb, and the media_type of a data Flow connected to a USB Sender is also application/usb.
The content of a USB stream is not exposed at the NMOS level. It is treated as an opaque data stream. A USB Receiver connected to a USB Sender gains access to the USB devices available at the Sender. Each such device is represented by a corresponding multiplexed data sub-stream. Devices may be plugged or unplugged dynamically without affecting the connection between the Receiver and Sender, or the associated Source, Flow, and Sender resources.
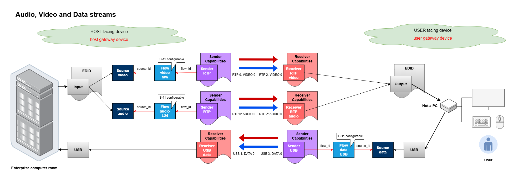
The roles of USB Senders and Receivers may initially appear counterintuitive due to their physical placement within devices. Consider a KVM system in which a User interacts with a local KVM endpoint that connects to a remote computer over the network. The remote computer outputs video and audio; therefore, the audio and video Senders reside on the remote computer, and the corresponding Receivers reside on the local KVM endpoint. Conversely, the local KVM endpoint provides keyboard, mouse, and storage devices; hence, the USB Sender resides at the local KVM endpoint, while the USB Receiver is located on the remote computer.

KVM systems are often sensitive to privacy and security. The TR-10-14 technical recommendation includes built-in support for privacy encryption. Given that USB streams are unlikely to be used without privacy encryption, the TR-10-14 technical recommendation retains the privacy encryption components in the protocol messages, even when encryption is not enabled. For more details on privacy-encrypted USB streams, refer to the BCP-005-03 “NMOS With Privacy Encryption” document.
Use of Normative Language
The key words “MUST”, “MUST NOT”, “REQUIRED”, “SHALL”, “SHALL NOT”, “SHOULD”, “SHOULD NOT”, “RECOMMENDED”, “MAY”, and “OPTIONAL” in this document are to be interpreted as described in RFC 2119.
Definitions
The NMOS terms ‘Controller’, ‘Node’, ‘Source’, ‘Flow’, ‘Sender’, ‘Receiver’ are used as defined in the NMOS Glossary, however Sources, Flows, Senders and Receivers referred to in this document are USB Sources, USB Flows, USB Senders and USB Receivers unless otherwise specified.
‘Capabilities’ are used by IS-04 Senders and Receivers to indicate what they can generate and consume respectively.
USB IS-04 Sources, Flows and Senders
Nodes that are capable of transmitting USB data streams MUST expose Source, Flow and Sender resources in the IS-04 Node API.
Nodes compliant with this specification MUST implement IS-04 v1.3 or higher, and IS-05 v1.1 or higher.
Sources
A USB Source resource MUST set the format attribute to urn:x-nmos:format:data and MUST be associated with a Flow of the same format via the source_id attribute of the Flow.
A USB Source MAY include a usb_devices attribute, which is an array of usb_device objects. This attribute describes the USB devices accessible to a Receiver via the USB data stream. Inclusion of this information is optional.
A usb_device object is defined as:
{
"ipmx_bus_id": [64]integer, // IPMX USB UTF-8 BUSID 64 byte value (integers in the range 0 to 255)
"class": []integer, // class of a device or classes if a composite device (integers in the range 0 to 255)
"vendor": integer, // vendor id (integer in the range 0 to 65535)
"product": integer, // product id (integer in the range 0 to 65535)
"serial": string, // serial number (empty string "" if not available)
}
The JSON schema defining the usb_device object is available in the NMOS Parameter Registers at the section defining NMOS Source Attributes.
The ipmx_bus_id attribute is represented as an array of 64 bytes as in the messages defined by TR-10-14. A Controller MAY present this attribute to a User as a string made of the UTF-8 character codes stored in the ipmx_bus_id array. The ipmx_bus_id array stores the original bytes of the messages to prevent issues arising from string representations that differ from the real values within the IPMX/USB stream.
Examples of Source resources are provided in Examples.
Flows
A USB Flow resource MUST set the media_type attribute to application/usb and the format attribute to urn:x-nmos:format:data. A USB Flow MUST include a source_id attribute referencing a Source of the same format.
Examples of Flow resources are provided in Examples.
Senders
A USB Sender resource MUST set the transport attribute to urn:x-nmos:transport:usb.
A Sender associated with a USB Flow via the flow_id attribute SHOULD provide Capabilities describing the characteristics of the data Flow.
The Sender MUST express its limitations or preferences regarding the USB streams it supports by indicating constraints in accordance with the BCP-004-02 specification. The Sender SHOULD declare its constraints as precisely as possible to allow a Controller to determine, with high confidence, the Sender’s stream capabilities. It is not always practical for the constraints to enumerate every type of stream a Sender can or cannot produce; however, they SHOULD describe as many commonly used operating points as practical, along with any preferences.
The USB Sender MUST use the constraint_sets parameter within the caps object to describe supported combinations of parameters, using the parameter constraints defined in the Capabilities Register of the NMOS Parameter Registers. The full details are described in BCP-004-02 NMOS Sender Capabilities.
A Sender SHOULD provide the urn:x-nmos:cap:transport:usb_class capability to indicate the USB classes (integers in the range 0 to 255) supported by the Sender. See USB Class Codes for class code definitions.
A USB Sender MUST operate as a TCP/IP server and accepts connections from USB Receivers. The underlying transport protocol for urn:x-nmos:transport:usb MUST be TCP, and MAY optionally be MPTCP (MultiPath TCP) for redundancy.
An example Sender resource is provided in Examples.
SDP format-specific parameters
The manifest_href attribute of the Sender MUST provide the URL to an SDP transport file that complies with the requirements of TR-10-14 and the following additional rules:
-
The media description line
m=<media> <port> <proto> <fmt> ...MUST have<media>set toapplication,<proto>set toTCPand<fmt>set tousb. This indicates that themedia_typeisapplication/usband that the transport protocol is TCP, as used byurn:x-nmos:transport:usb. -
The connection information lines
c=<nettype> <addrtype> <connection-address>MUST have<connection-address>set to the IP address of the Sender’s TCP server. -
The attribute
a=setup:passiveMUST be specified. -
If redundancy is used, at most two paths (legs) MUST be specified using two separate media descriptors. The
<connection-address>of each descriptor MUST specify a different path to the Sender’s TCP server. Aa=group:DUPsession attribute MUST reference both media descriptors using theira=mid:attributes. The first identifier in thea=group:DUPsession attribute MUST correspond to the first leg (path), and the second identifier to the second leg. The first leg corresponds to entry 0 of the IS-05 transport parameters array; the second leg corresponds to entry 1.
USB IS-04 Receivers
Nodes that are capable of receiving USB data streams MUST have Receiver resources in the IS-04 Node API.
Nodes compliant with this specification MUST implement IS-04 v1.3 or higher and IS-05 v1.1 or higher.
A USB Receiver resource MUST set the transport attribute to urn:x-nmos:transport:usb.
A USB Receiver MUST set the format attribute to urn:x-nmos:format:data, MUST include application/usb in the media_types array within the caps object, and SHOULD declare the Receiver’s Capabilities for the data stream.
The Receiver MUST express its limitations or preferences regarding the USB streams that it supports by declaring constraints in accordance with the BCP-004-01 specifications. The Receiver SHOULD express its constraints as precisely as possible, to enable a Controller to determine, with high confidence, the Receiver’s compatibility with available streams. It is not always practical for the constraints to enumerate every type of stream a Receiver can or cannot consume; however, they SHOULD describe as many commonly used operating points as practical, along with any preferences.
The Receiver MUST use the constraint_sets parameter within the caps object to describe supported combinations of parameters, using the parameter constraints defined in the Capabilities Register of the NMOS Parameter Registers. The full details are described in BCP-004-01 NMOS Receiver Capabilities.
A USB Receiver SHOULD provide the urn:x-nmos:cap:transport:usb_class capability to indicate the USB classes (integers in the range 0 to 255) supported by the Receiver. See USB Class Codes for class code definitions.
A USB Receiver MUST operate as a TCP/IP client. A USB Sender accepts connections from Receivers. The underlying transport protocol for urn:x-nmos:transport:usb MUST be TCP, and MAY optionally be MPTCP (MultiPath TCP) for redundancy.
An example Receiver resource is provided in Examples.
Grouping of Receivers
In some scenarios, a group of USB Receivers controls the USB sub-system of a Device.
Receivers MUST declare a device-scope tag “urn:x-nmos:tag:grouphint/v1.0” in their tags attribute (concept introduced in BCP-002-01: Natural Grouping).
The “urn:x-nmos:tag:grouphint/v1.0” tag array MUST contain a single string formatted as “<group-name>:<role-name-in-group> <role-index-in-group>”. This complies with the Group Hint Tags format “<group-name>:<role-in-group>”, where “<role-in-group>” is the combination of “<role-name-in-group>” and “<role-index-in-group>” separated by a space.
All USB Receivers in the group MUST share the same <group-name>, the <role-name-in-group> MUST be “DATA” and each Receiver MUST declare a unique <role-index-in-group> integer.
Example: First Receiver in group is “USB 0: DATA 0”, second Receiver in group is “USB 0: DATA 1”, etc.
Using this grouping convention, a Controller can determine how many USB Senders simultaneously control the USB sub-system of a Device.
USB IS-05 Senders and Receivers
Connection Management using IS-05 proceeds in the same manner as for any other transport, using USB-specific transport parameters defined in USB Sender transport parameters and USB Receiver transport parameters. The source_ip and source_port transport parameters MUST be present in the IS-05 active, staged, and constraints endpoints of a USB Sender. The source_ip, source_port and interface_ip transport parameters MUST be present in the IS-05 active, staged, and constraints endpoints of a USB Receiver.
When used, redundancy MUST be implemented using MPTCP. Senders and Receivers supporting redundancy with the urn:x-nmos:transport:usb transport MUST NOT specify more than two sets of transport parameters. The parameters for the first leg MUST appear as entry 0 in the transport parameters array; those for the second leg MUST appear as entry 1.
For security reasons, USB streams are typically encrypted using the IPMX TR-10-13 Privacy Encryption Protocol. Additional ext_privacy_* extended transport parameters, as normatively defined in TR-10-13, are present in the IS-05 active, staged, and constraints endpoints of USB Senders and Receivers.
Refer to the BCP-005-03 “NMOS Support for IPMX/PEP” document for more details.
Receivers
A PATCH request on the /staged endpoint of an IS-05 Receiver can contain an SDP transport file in the transport_file attribute. The SDP transport file for a USB stream is expected to comply with the IPMX TR-10-14 specification. It need not comply with the additional requirements specified for SDP transport files at Senders.
If the USB Receiver is not capable of consuming the stream described by the PATCH request, it SHOULD reject the request. If it is unable to assess stream compatibility because some parameters are missing from the PATCH request, it MAY accept the request and defer stream compatibility assessment.
A Controller MAY connect a USB Receiver that does not support redundancy to either leg of a Sender supporting redundancy. When connecting to a Sender that does not support redundancy, a Controller MUST set the source_ip and source_port attributes of the unused leg of a Receiver supporting redundancy to null.
Transport Parameters
| Name | Description |
|---|---|
interface_ip |
MUST be set to the IP address of the Receiver’s network interface. The Receiver lists available interface addresses in the constraints endpoint; the special value auto lets the Receiver choose an interface automatically. |
source_ip |
MUST be set to the IP address of the TCP server (Sender) that delivers the USB packets. A null value indicates the address has not yet been configured. |
source_port |
MUST be set to the port of the TCP server (Sender) that delivers the USB packets. Accepts either an integer within the range 0–65535, the string “auto”, or null. If set to “auto”, the default is 5004. A null value indicates the port has not yet been configured. |
ext_* |
Vendor‑specific, future AMWA extension parameters, or ext_privacy_* transport parameters specified in TR-10-14 and BCP-005-03 |
Senders
If the IS-04 Sender’s manifest_href attribute is not null, the SDP transport file returned by the /transportfile endpoint MUST comply with the same requirements as the SDP transport file referenced by the Sender’s manifest_href attribute.
Transport Parameters
| Name | Description |
|---|---|
source_ip |
MUST be set to the IP address of the TCP server that delivers the USB packets. The Sender should enumerate available interfaces in the constraints endpoint; the special value auto lets the Sender select an interface automatically, based on its routing rules. |
source_port |
MUST be set to the port of the TCP server that delivers the USB packets. Accepts either an integer within the range 0–65535 or the string “auto” (defaults to 5004). |
ext_* |
Vendor‑specific, future AMWA extension parameters, or ext_privacy_* transport parameters specified in TR-10-14 and BCP-005-03 |
USB IS-11 Senders and Receivers
Controllers
A Controller MAY use IS-11 active constraints in conjunction with the Sender’s urn:x-nmos:cap:transport:usb_class capability to constrain the Sender and ensure compliance with connected Receivers. A Sender MAY indicate its support for being constrained on this capability by enumerating urn:x-nmos:cap:transport:usb_class in its IS-11 constraints/supported endpoint.
Note: There is no
usb_classSender attribute, as might typically be expected, because a USB stream is composed of multiple sub-streams, each of which can be associated with multiple USB classes. The set of classes present in a given USB stream often changes dynamically.
A Controller SHOULD NOT use the optional usb_devices attribute of a USB Source to establish compatibility for the urn:x-nmos:cap:transport:usb_class capability but it MAY use it to provide feedback to a User about the USB devices that would be ignored by a Receiver.

